WARNING:
JavaScript is turned OFF. None of the links on this concept map will
work until it is reactivated.
If you need help turning JavaScript On, click here.
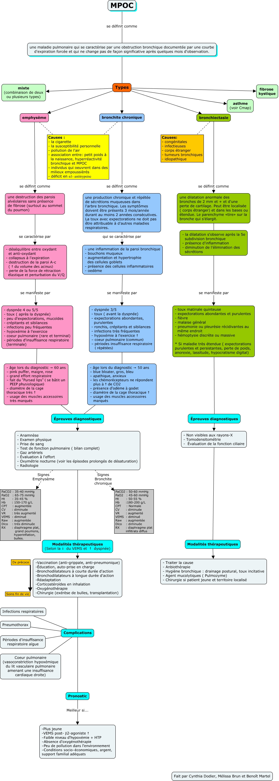
This Concept Map, created with IHMC CmapTools, has information related to: MPOC, - une inflammation de la paroi bronchique - bouchons muqueux - augmentation et hypertrophie des cellules goblets - présence des cellules inflammatoires - oedème se manifeste par - dyspnée 3/5 - toux ( avant la dyspnée) - expectorations abondantes, purulentes - ronchis, crépitants et sibilances - infections très fréquentes - hypoxémie à l'exercice ↑ - coeur pulmonaire (commun) - périodes insuffisance respiratoire ( répétées), Modalités thérapeutiques (Selon la ↓ du VEMS et ↑ dyspnée) -Vaccination (anti-grippale, anti-pneumonique) -Éducation, auto-prise en charge -Bronchodilatateurs à courte durée d'action -Bronchodilatateurs à longue durée d'action -Réadaptation -Corticostéroïdes en inhalation -Oxygénothérapie -Chirurgie (exérèse de bulles, transplantation), - toux matinale quinteuse - expectorations abondantes et purulentes - fièvre - malaise général - pneumonie ou pleurésie récidivantes au même endroit - hémoptysie discrète ou massive * Si maladie très étendue ( expectorations purulentes et persistantes, perte de poids, anorexie, lassitude, hypocratisme digital) Épreuves diagnostiques, Complications Périodes d'insuffisance respiratoire aïgue, Complications Pneumothorax, Dx précoce Soins fin de vie, - Anamnèse - Examen physique - Prise de sang - Test de fonction pulmonaire ( bilan complet) - Gaz artériels - Évaluation à l'effort - Oxymétrie nocturne (voir les épisodes prolongés de désaturation) - Radiologie Signes Emphysème PaCO2 : 35-40 mmHg PaO2 : 65-75 mmHg Ht : 35-45 % Hb : 150-170 g/L CPT : augmentée CV : diminuée VR : très augmenté VEMS : diminué Raw : augmentée Dlco : très diminuée RX : diaphragme plat, grand poumons, hyperinflation, bulles., Pronostic Meilleur si... -Plus jeune -VEMS post- β2-agoniste ↑ -Faible niveau d'hypoxémie + HTP -Absence d'oxygénothérapie -Peu de pollution dans l'environnement -Conditions socio-économiques, argent, support familial adéquats, Complications Coeur pulmonaire (vasoconstriction hypoxémique du lit vasculaire pulmonaire amenant une insuffisance cardiaque droite), bronchiectasie Causes: - congénitales - infectieuses - corps étranger - tumeurs bronchiques - idiopathique, Types mixte (combinaison de deux ou plusieurs types), - dyspnée 3/5 - toux ( avant la dyspnée) - expectorations abondantes, purulentes - ronchis, crépitants et sibilances - infections très fréquentes - hypoxémie à l'exercice ↑ - coeur pulmonaire (commun) - périodes insuffisance respiratoire ( répétées) - âge lors du diagnostic → 50 ans - blue bloater, gros, bleu - apathique, anxieux - les chémorécepteurs ne répondent plus à ↑ de CO2 - présence d'odème à godet - diamètre de la cage thoracique ↑ - usage des muscles accessoires marqués, une dilatation anormale des bronches de 2 mm et + et d'une perte de cartilage. Peut être localisée ( corps étranger) et dans les bases ou étendue. Le parenchyme «tire» sur la bronche qui s'élargit. - la dilatation s'observe après la 5e subdivision bronchique - présence d'inflammation - diminution de l'élimination des sécrétions, une production chronique et répétée de sécrétions muqueuses dans l'arbre bronchique. Les symptômes doivent être présents 3 mois/année durant au moins 2 années consécutives. La toux avec expectorations ne doit pas être attribuable à d'autres maladies respiratoires. qui se caractérise par - une inflammation de la paroi bronchique - bouchons muqueux - augmentation et hypertrophie des cellules goblets - présence des cellules inflammatoires - oedème, bronchite chronique Causes : - la cigarette - la susceptibilité personnelle - pollution de l'air - association entre: petit poids à la naissance, hyperréactivité bronchique et MPOC - individus qui oeuvrent dans des milieux empoussièrés - déficit en α1- antitrypsine, -Vaccination (anti-grippale, anti-pneumonique) -Éducation, auto-prise en charge -Bronchodilatateurs à courte durée d'action -Bronchodilatateurs à longue durée d'action -Réadaptation -Corticostéroïdes en inhalation -Oxygénothérapie -Chirurgie (exérèse de bulles, transplantation) Complications, Complications Infections respiratoires, Types bronchiectasie, emphysème Causes : - la cigarette - la susceptibilité personnelle - pollution de l'air - association entre: petit poids à la naissance, hyperréactivité bronchique et MPOC - individus qui oeuvrent dans des milieux empoussièrés - déficit en α1- antitrypsine, Épreuves diagnostiques - Anamnèse - Examen physique - Prise de sang - Test de fonction pulmonaire ( bilan complet) - Gaz artériels - Évaluation à l'effort - Oxymétrie nocturne (voir les épisodes prolongés de désaturation) - Radiologie