Warning:
JavaScript is turned OFF. None of the links on this page will work until it is reactivated.
If you need help turning JavaScript On, click here.
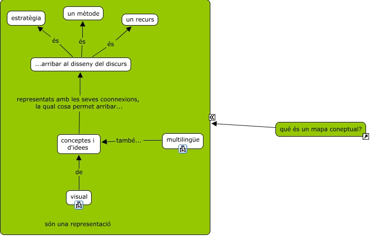
Aquest mapa conceptual conté informació relacionada amb: què és un mapa conceptual, conceptes i d'idees representats amb les seves coonnexions, la qual cosa permet arribar... ...arribar al disseny del discurs, qué és un mapa coneptual? ???? qué és un mapa coneptual?, ...arribar al disseny del discurs és un mètode, multilingüe també... conceptes i d'idees, ...arribar al disseny del discurs és un recurs, ...arribar al disseny del discurs és estratègia, visual de conceptes i d'idees