Warning:
JavaScript is turned OFF. None of the links on this page will work until it is reactivated.
If you need help turning JavaScript On, click here.
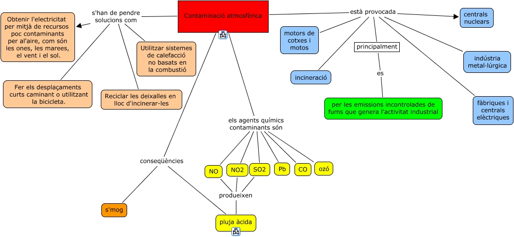
Este Cmap, tiene información relacionada con: contaminació atmosfèrica, Contaminació atmosfèrica està provocada centrals nuclears, Contaminació atmosfèrica els agents químics contaminants són Pb, NO produeixen pluja àcida, Contaminació atmosfèrica conseqüències pluja àcida, Contaminació atmosfèrica conseqüències s'mog, Contaminació atmosfèrica està provocada fàbriques i centrals elèctriques, Contaminació atmosfèrica està provocada principalment, Contaminació atmosfèrica els agents químics contaminants són SO2, Contaminació atmosfèrica s'han de pendre solucions com Obtenir l'electricitat per mitjà de recursos poc contaminants per al'aire, com són les ones, les marees, el vent i el sol., Contaminació atmosfèrica està provocada indústria metal·lúrgica, Contaminació atmosfèrica els agents químics contaminants són NO2, Contaminació atmosfèrica els agents químics contaminants són ozó, Contaminació atmosfèrica està provocada incineració, Contaminació atmosfèrica està provocada motors de cotxes i motos, Contaminació atmosfèrica els agents químics contaminants són CO, Contaminació atmosfèrica s'han de pendre solucions com Fer els desplaçaments curts caminant o utilitzant la bicicleta., principalment es per les emissions incontrolades de fums que genera l'activitat industrial, Contaminació atmosfèrica els agents químics contaminants són NO, SO2 produeixen pluja àcida, NO2 produeixen pluja àcida