Warning:
JavaScript is turned OFF. None of the links on this page will work until it is reactivated.
If you need help turning JavaScript On, click here.
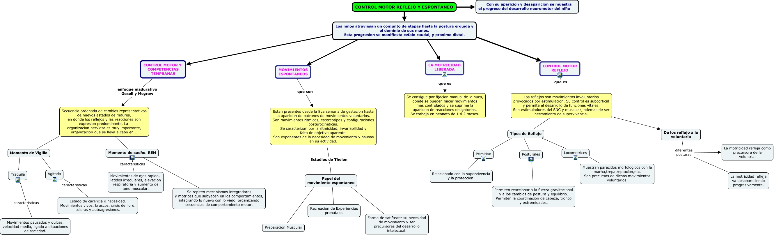
Este Cmap, tiene información relacionada con: Contrrol motor reflejo y espontaneo, MOVIMIENTOS ESPONTANEOS que son Estan presentes desde la 8va semana de gestacion hasta la aparicion de patrones de movimientos voluntarios. Son movimientos ritmicos, estereotipas y configuraciones posturocineticas. Se caracterizan por la ritmicidad, invariabilidad y falta de objetivo aparente. Son exponentes de la necesidad de movimiento y pausas en su actividad., Los reflejos son movimientos involuntarios provocados por estimulacion. Su control es subcortical y permite el desarrollo de funciones vitales. Son estimuladores del SNC y muscular, ademas de ser herramienta de supervivencia. ???? De los reflejo a lo voluntario, Momento de sueño. REM caracteristicas Movimientos de ojos rapido, latidos irregulares, elevacion respiratoria y aumento de tono muscular., Momento de Vigilia ???? Traquila, Traquila caracteristicas Movimientos pausados y dulces, velocidad media, ligado a situaciones de saciedad., De los reflejo a lo voluntario diferentes posturas La motricidad refleja va desapareciendo progresivamente., Los niños atraviesan un conjunto de etapas hasta la postura erguida y el dominio de sus manos. Esta progresion se manifiesta cefalo caudal, y proximo distal. ???? MOVIMIENTOS ESPONTANEOS, Posturales ???? Permiten reaccionar a la fuerza gravitacional y a los cambios de postura y equilibrio. Permiten la coordinacion de cabeza, tronco y extremidades., Tipos de Reflejo ???? Posturales, Los reflejos son movimientos involuntarios provocados por estimulacion. Su control es subcortical y permite el desarrollo de funciones vitales. Son estimuladores del SNC y muscular, ademas de ser herramienta de supervivencia. ???? Tipos de Reflejo, Momento de sueño. REM funcion Se repiten mecanismos integradores y motrices que subyacen en los comportamientos, integrando lo nuevo con lo viejo, organizando secuencias de comportamiento motor., Tipos de Reflejo ???? Locomotrices, Los niños atraviesan un conjunto de etapas hasta la postura erguida y el dominio de sus manos. Esta progresion se manifiesta cefalo caudal, y proximo distal. ???? LA MOTRICIDAD LIBERADA, Agitada caracteristicas Estado de carencia o necesidad. Movimientos vivos, bruscos, crisis de lloro, coleras y autoagresiones., CONTROL MOTOR Y COMPETENCIAS TEMPRANAS enfoque madurativo Gesell y Mcgraw Secuencia ordenada de cambios representativos de nuevos estados de mdures, en donde los reflejos y las reacciones son expresion predominante. La organizacion nerviosa es muy importante, organizacion que se lleva a cabo en..., Papel del movimiento espontaneo ???? Preparacion Muscular, LA MOTRICIDAD LIBERADA que es Se consigue por fijacion manual de la nuca, donde se pueden hacer movimientos mas controlados y se suprime la aparicion de reacciones obligatorias. Se trabaja en neonato de 1 ó 2 meses., Secuencia ordenada de cambios representativos de nuevos estados de mdures, en donde los reflejos y las reacciones son expresion predominante. La organizacion nerviosa es muy importante, organizacion que se lleva a cabo en... ???? Momento de Vigilia, Tipos de Reflejo ???? Primitivo, Estan presentes desde la 8va semana de gestacion hasta la aparicion de patrones de movimientos voluntarios. Son movimientos ritmicos, estereotipas y configuraciones posturocineticas. Se caracterizan por la ritmicidad, invariabilidad y falta de objetivo aparente. Son exponentes de la necesidad de movimiento y pausas en su actividad. Estudios de Thelen Papel del movimiento espontaneo