WARNING:
JavaScript is turned OFF. None of the links on this concept map will
work until it is reactivated.
If you need help turning JavaScript On, click here.
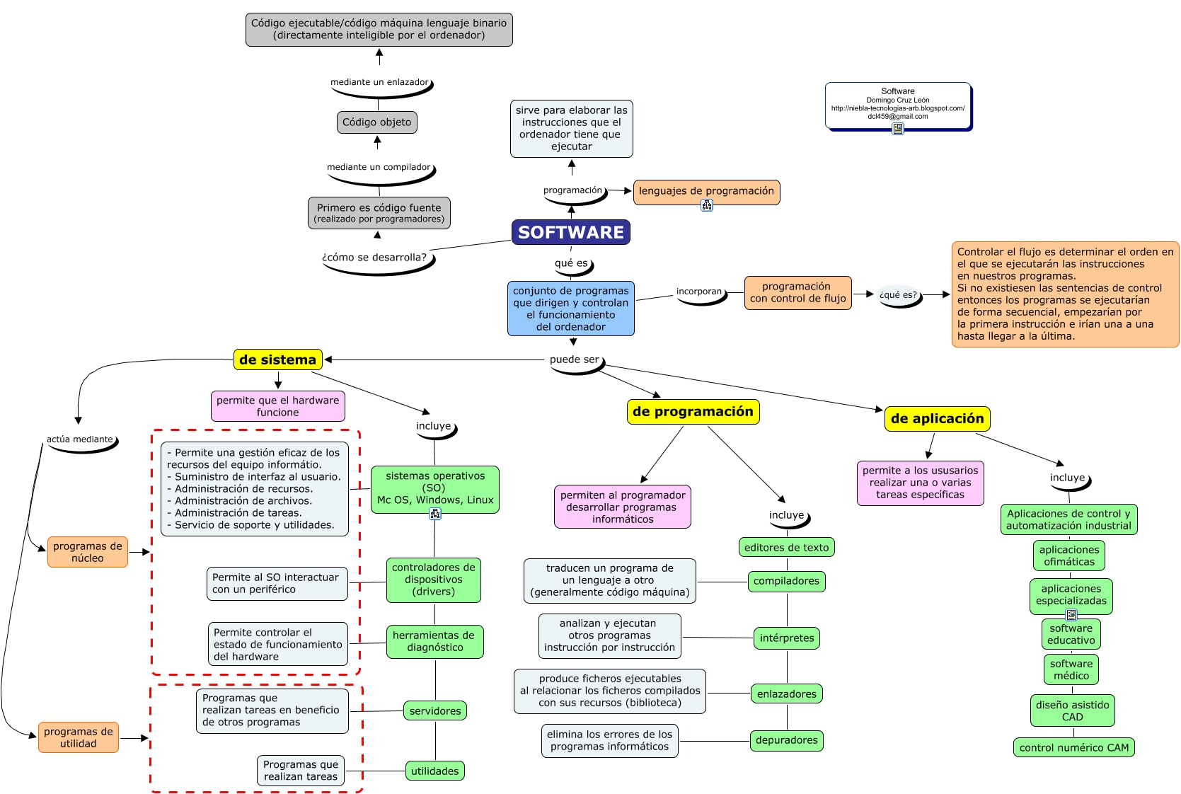
Este Cmap, tiene información relacionada con: software, de programación incluye editores de texto, controladores de dispositivos (drivers) herramientas de diagnóstico, conjunto de programas que dirigen y controlan el funcionamiento del ordenador incorporan programación con control de flujo, de sistema actúa mediante programas de utilidad, programas de núcleo, de aplicación incluye Aplicaciones de control y automatización industrial, depuradores elimina los errores de los programas informáticos, conjunto de programas que dirigen y controlan el funcionamiento del ordenador puede ser de aplicación, Aplicaciones de control y automatización industrial aplicaciones ofimáticas, enlazadores produce ficheros ejecutables al relacionar los ficheros compilados con sus recursos (biblioteca), compiladores traducen un programa de un lenguaje a otro (generalmente código máquina), aplicaciones ofimáticas software educativo, conjunto de programas que dirigen y controlan el funcionamiento del ordenador puede ser de programación, de programación permiten al programador desarrollar programas informáticos, SOFTWARE qué es conjunto de programas que dirigen y controlan el funcionamiento del ordenador, de aplicación permite a los ususarios realizar una o varias tareas específicas, software educativo software médico, sistemas operativos (SO) Mc OS, Windows, Linux - Permite una gestión eficaz de los recursos del equipo informátio. - Suministro de interfaz al usuario. - Administración de recursos. - Administración de archivos. - Administración de tareas. - Servicio de soporte y utilidades., sistemas operativos (SO) Mc OS, Windows, Linux controladores de dispositivos (drivers), controladores de dispositivos (drivers) Permite al SO interactuar con un periférico