WARNING:
JavaScript is turned OFF. None of the links on this concept map will
work until it is reactivated.
If you need help turning JavaScript On, click here.
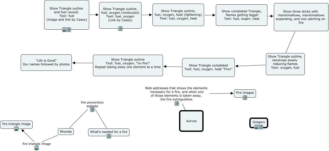
This Concept Map, created with IHMC CmapTools, has information related to: Final Fire Triangle, Auricia Web addresses that shows the elements necessary for a fire, and when one of those elements is taken away, the fire extinguishes. Fire images, Rhonda fire prevention website What's needed for a fire, Rhonda fire triangle image fire triangle image, Show Triangle outline Text: fuel, oxygen, "no fire!" Repeat taking away one element at a time ???? "Life is Good" Our names followed by photos, Show Triangle completed Text: fuel, oxygen, heat "Fire!" Show Triangle outline Text: fuel, oxygen, "no fire!" Repeat taking away one element at a time, Show Triangle outline, raindrops slowly reducing flames Text: oxygen, fuel Show Triangle completed Text: fuel, oxygen, heat "Fire!", Show completed Triangle, flames getting bigger Text: fuel, oxgen, heat Show three sticks with marshmallows, marshmallows expanding, and one catching on fire, Show Triangle outline, fuel, oxygen, heat (lightening) Text: fuel, oxygen, heat Show completed Triangle, flames getting bigger Text: fuel, oxgen, heat, Show Triangle outline, fuel, oxygen (molecules) Text: fuel, oxygen (Link by Casey) Show Triangle outline, fuel, oxygen, heat (lightening) Text: fuel, oxygen, heat, Show Triangle outline and fuel (wood) Text: fuel (image and link by Casey) Show Triangle outline, fuel, oxygen (molecules) Text: fuel, oxygen (Link by Casey), Show three sticks with marshmallows, marshmallows expanding, and one catching on fire Show Triangle outline, raindrops slowly reducing flames Text: oxygen, fuel