WARNING:
JavaScript is turned OFF. None of the links on this concept map will
work until it is reactivated.
If you need help turning JavaScript On, click here.
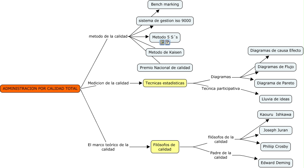
Este Cmap, tiene información relacionada con: mapa conceptual de calidad, Filósofos de calidad filósofos de la calidad Philiip Crosby, ADMINISTRACION POR CALIDAD TOTAL metodo de la calidad sistema de gestion iso 9000, ADMINISTRACION POR CALIDAD TOTAL metodo de la calidad Metodo 5 S´s, Tecnicas estadisticas Diagramas Diagramas de Flujo, Filósofos de calidad filósofos de la calidad Joseph Juran, ADMINISTRACION POR CALIDAD TOTAL metodo de la calidad Bench marking, Tecnicas estadisticas Diagramas Diagrama de Pareto, Tecnicas estadisticas Diagramas Diagramas de causa Efecto, ADMINISTRACION POR CALIDAD TOTAL metodo de la calidad Metodo de Kaisen, ADMINISTRACION POR CALIDAD TOTAL metodo de la calidad Premio Nacional de calidad, ADMINISTRACION POR CALIDAD TOTAL Medicion de la calidad Tecnicas estadisticas, Filósofos de calidad Padre de la calidad Edward Deming, ADMINISTRACION POR CALIDAD TOTAL El marco teórico de la calidad Filósofos de calidad, Filósofos de calidad filósofos de la calidad Kaouru Ishkawa, Tecnicas estadisticas Tecnica participativa Lluvia de ideas