WARNING:
JavaScript is turned OFF. None of the links on this concept map will
work until it is reactivated.
If you need help turning JavaScript On, click here.
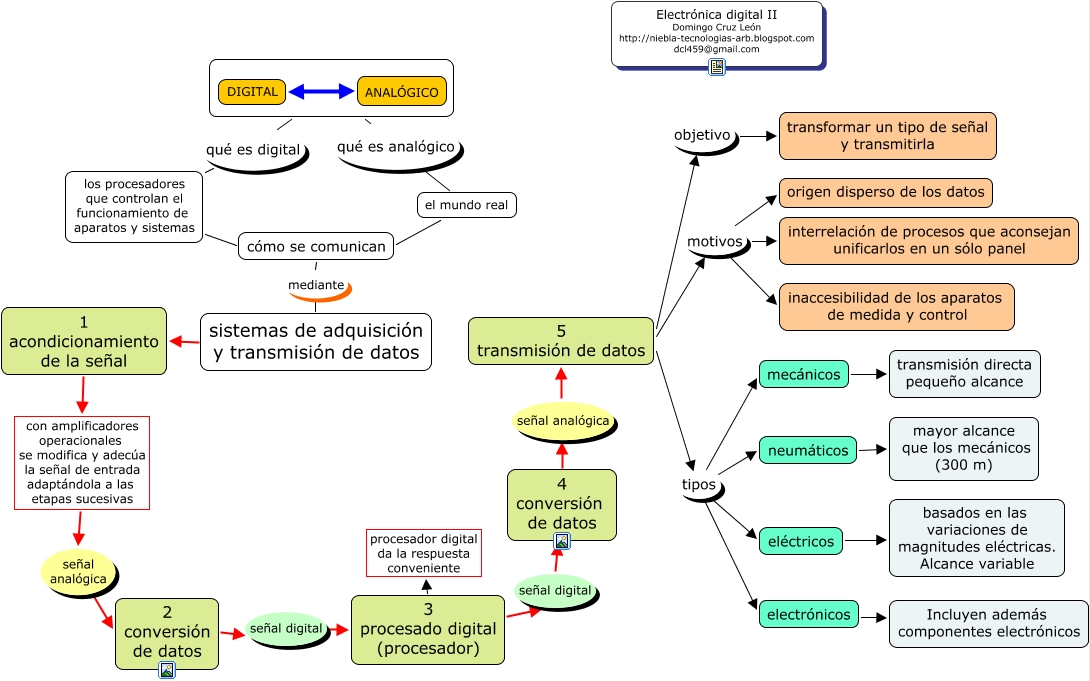
Este Cmap, tiene información relacionada con: electrónica digital II, 2 conversión de datos señal digital 3 procesado digital (procesador), 5 transmisión de datos objetivo transformar un tipo de señal y transmitirla, qué es analógico el mundo real, 5 transmisión de datos motivos inaccesibilidad de los aparatos de medida y control, 3 procesado digital (procesador) procesador digital da la respuesta conveniente, 3 procesado digital (procesador) señal digital 4 conversión de datos, mecánicos transmisión directa pequeño alcance, 5 transmisión de datos motivos interrelación de procesos que aconsejan unificarlos en un sólo panel, 5 transmisión de datos tipos eléctricos, con amplificadores operacionales se modifica y adecúa la señal de entrada adaptándola a las etapas sucesivas señal analógica 2 conversión de datos, neumáticos mayor alcance que los mecánicos (300 m), 5 transmisión de datos tipos neumáticos, 5 transmisión de datos tipos mecánicos, 5 transmisión de datos motivos origen disperso de los datos, 1 acondicionamiento de la señal con amplificadores operacionales se modifica y adecúa la señal de entrada adaptándola a las etapas sucesivas, electrónicos Incluyen además componentes electrónicos, los procesadores que controlan el funcionamiento de aparatos y sistemas cómo se comunican, eléctricos basados en las variaciones de magnitudes eléctricas. Alcance variable, sistemas de adquisición y transmisión de datos 1 acondicionamiento de la señal, cómo se comunican mediante sistemas de adquisición y transmisión de datos