WARNING:
JavaScript is turned OFF. None of the links on this concept map will
work until it is reactivated.
If you need help turning JavaScript On, click here.
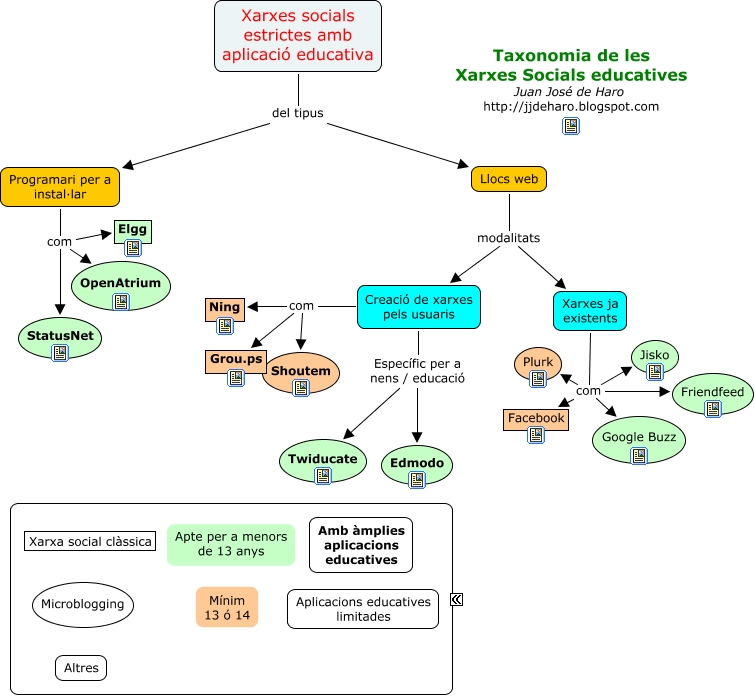
Este Cmap, tiene información relacionada con: Tipus de Xarxes socials simplificat, Llocs web modalitats Xarxes ja existents, Xarxes ja existents com Jisko, Xarxes ja existents com Facebook, Xarxes socials estrictes amb aplicació educativa del tipus Llocs web, Creació de xarxes pels usuaris Específic per a nens / educació Edmodo, Xarxes ja existents com Plurk, Programari per a instal·lar com StatusNet, Creació de xarxes pels usuaris com Grou.ps, Llocs web modalitats Creació de xarxes pels usuaris, Creació de xarxes pels usuaris com Shoutem, Programari per a instal·lar com Elgg, Xarxes ja existents com Google Buzz, Xarxes ja existents com Friendfeed, Creació de xarxes pels usuaris Específic per a nens / educació Twiducate, Creació de xarxes pels usuaris com Ning, Xarxes socials estrictes amb aplicació educativa del tipus Programari per a instal·lar, Programari per a instal·lar com OpenAtrium