WARNING:
JavaScript is turned OFF. None of the links on this concept map will
work until it is reactivated.
If you need help turning JavaScript On, click here.
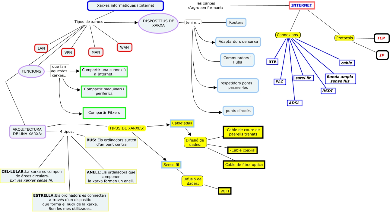
Aquest mapa conceptual conté informació relacionada amb: XARXES INFORMATIQUES, Xarxes informatiques i Internet Tipus de xarxes ARQUITECTURA DE UNA XARXA:, INTERNET Protocols TCP, Cablejadas Difusió de dades: -Cable coaxial, DISPOSITIUS DE XARXA tenim... Routers, DISPOSITIUS DE XARXA tenim... respetidors ponts i pasarel·les, ARQUITECTURA DE UNA XARXA: 4 tipus: ESTRELLA:Els ordinadors es connecten a través d'un dispositiu que forma el nucli de la xarxa. Son les mes utilitzades., Xarxes informatiques i Internet Tipus de xarxes MAN, INTERNET Connexions RTB, Sense fil Difusió de dades: WIFI, INTERNET Protocols IP, Xarxes informatiques i Internet Tipus de xarxes LAN, Xarxes informatiques i Internet Tipus de xarxes WAN, ARQUITECTURA DE UNA XARXA: TIPUS DE XARXES: Cablejadas, DISPOSITIUS DE XARXA tenim... Adaptardors de xarxa, INTERNET Connexions ADSL, Xarxes informatiques i Internet Tipus de xarxes VPN, Xarxes informatiques i Internet les xarxes s'agrupen formant: INTERNET, DISPOSITIUS DE XARXA tenim... Commutadors i Hubs, ARQUITECTURA DE UNA XARXA: 4 tipus: ANELL:Els ordinadors que componen la xarxa formen un anell., FUNCIONS que fan aquestes xarxes... Compartir una connexió a Internet.