WARNING:
JavaScript is turned OFF. None of the links on this concept map will
work until it is reactivated.
If you need help turning JavaScript On, click here.
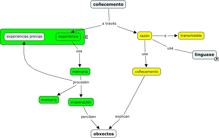
Este Cmap, tiene información relacionada con: conhecemento, coñecemento a través razón, razón usa linguaxe, imaxinación perciben obxectos, experiencia usa memoria, memoria proceden imaxinación, razón usa coñecemento, memoria proceden experiencias previas, coñecemento explican obxectos, coñecemento a través experiencia, memoria proceden memoria, razón é transmisible