WARNING:
JavaScript is turned OFF. None of the links on this concept map will
work until it is reactivated.
If you need help turning JavaScript On, click here.
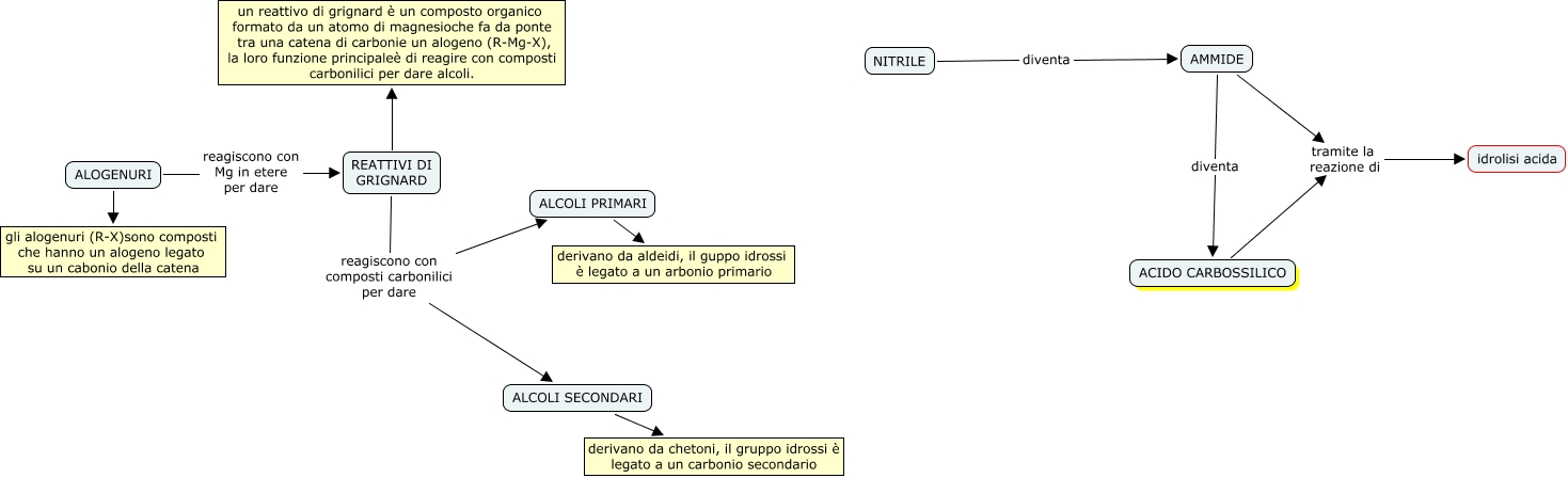
Questa Cmap, creata con IHMC CmapTools, contiene informazioni relative a: Senza titolo 3, ALCOLI SECONDARI derivano da chetoni, il gruppo idrossi è legato a un carbonio secondario, AMMIDE tramite la reazione di idrolisi acida, REATTIVI DI GRIGNARD reagiscono con composti carbonilici per dare ALCOLI PRIMARI, ALOGENURI gli alogenuri (R-X)sono composti che hanno un alogeno legato su un cabonio della catena, NITRILE diventa AMMIDE, ALCOLI PRIMARI derivano da aldeidi, il guppo idrossi è legato a un arbonio primario, REATTIVI DI GRIGNARD reagiscono con composti carbonilici per dare ALCOLI SECONDARI, REATTIVI DI GRIGNARD un reattivo di grignard è un composto organico formato da un atomo di magnesioche fa da ponte tra una catena di carbonie un alogeno (R-Mg-X), la loro funzione principaleè di reagire con composti carbonilici per dare alcoli., ALOGENURI reagiscono con Mg in etere per dare REATTIVI DI GRIGNARD, ACIDO CARBOSSILICO tramite la reazione di idrolisi acida, AMMIDE diventa ACIDO CARBOSSILICO