WARNING:
JavaScript is turned OFF. None of the links on this concept map will
work until it is reactivated.
If you need help turning JavaScript On, click here.
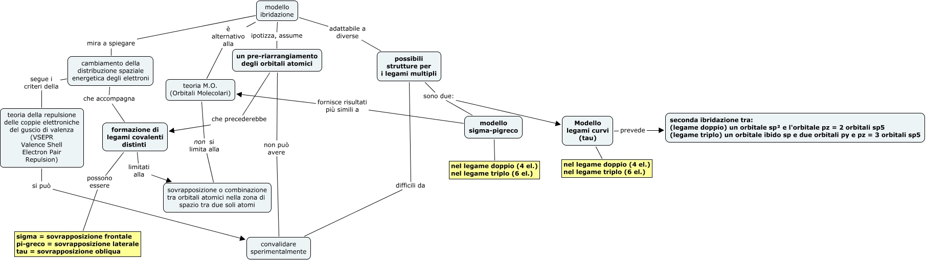
Questa Cmap, creata con IHMC CmapTools, contiene informazioni relative a: ibridazione, un pre-riarrangiamento degli orbitali atomici che precederebbe formazione di legami covalenti distinti, possibili strutture per i legami multipli sono due: modello sigma-pigreco, modello sigma-pigreco nel legame doppio (4 el.) nel legame triplo (6 el.), Modello legami curvi (tau) nel legame doppio (4 el.) nel legame triplo (6 el.), modello ibridazione ipotizza, assume un pre-riarrangiamento degli orbitali atomici, possibili strutture per i legami multipli sono due: Modello legami curvi (tau), possibili strutture per i legami multipli difficili da convalidare sperimentalmente, formazione di legami covalenti distinti possono essere sigma = sovrapposizione frontale pi-greco = sovrapposizione laterale tau = sovrapposizione obliqua, modello ibridazione adattabile a diverse possibili strutture per i legami multipli, cambiamento della distribuzione spaziale energetica degli elettroni che accompagna formazione di legami covalenti distinti, teoria della repulsione delle coppie elettroniche del guscio di valenza (VSEPR Valence Shell Electron Pair Repulsion) si può convalidare sperimentalmente, Modello legami curvi (tau) prevede seconda ibridazione tra: (legame doppio) un orbitale sp² e l'orbitale pz = 2 orbitali sp5 (legame triplo) un orbitale ibido sp e due orbitali py e pz = 3 orbitali sp5, modello sigma-pigreco fornisce risultati più simili a teoria M.O. (Orbitali Molecolari), teoria M.O. (Orbitali Molecolari) non si limita alla sovrapposizione o combinazione tra orbitali atomici nella zona di spazio tra due soli atomi, modello ibridazione mira a spiegare cambiamento della distribuzione spaziale energetica degli elettroni, modello ibridazione è alternativo alla teoria M.O. (Orbitali Molecolari), formazione di legami covalenti distinti limitati alla sovrapposizione o combinazione tra orbitali atomici nella zona di spazio tra due soli atomi, cambiamento della distribuzione spaziale energetica degli elettroni segue i criteri della teoria della repulsione delle coppie elettroniche del guscio di valenza (VSEPR Valence Shell Electron Pair Repulsion), un pre-riarrangiamento degli orbitali atomici non può avere convalidare sperimentalmente