WARNING:
JavaScript is turned OFF. None of the links on this concept map will
work until it is reactivated.
If you need help turning JavaScript On, click here.
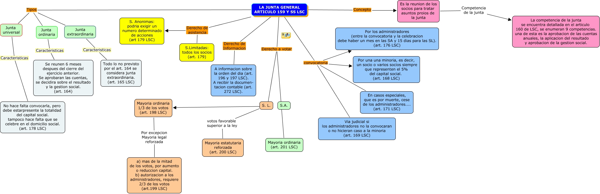
Este Cmap, tiene información relacionada con: Fiasco, LA JUNTA GENERAL ARTICULO 159 Y SS LSC Tipos Junta universal, LA JUNTA GENERAL ARTICULO 159 Y SS LSC Concepto Es la reunion de los socios para tratar asuntos proios de la junta, LA JUNTA GENERAL ARTICULO 159 Y SS LSC convocatoria Por los administradores (entre la convocatoria y la celebracion debe haber un mes en las SA y 15 dias para las SL). (art. 176 LSC), LA JUNTA GENERAL ARTICULO 159 Y SS LSC Derecho a votar Mayoria ordinaria (art. 201 LSC), LA JUNTA GENERAL ARTICULO 159 Y SS LSC Derecho a votar Mayoria ordinaria 1/3 de los votos (art. 198 LSC), Junta universal Caracteristicas No hace falta convocarla, pero debe estarpresente la totalidad del capital social. tampoco hace falta que se celebre en el domicilio social. (art. 178 LSC), LA JUNTA GENERAL ARTICULO 159 Y SS LSC convocatoria En casos especiales, que es por muerte, cese de los administradores.... (art. 171 LSC), LA JUNTA GENERAL ARTICULO 159 Y SS LSC Tipos Junta ordinaria, Junta ordinaria Caracteristicas Se reunen 6 meses despues del cierre del ejercicio anterior. Se aprobaran las cuentas, se decidira sobre el resultado y la gestion social. (art. 164), S. L. votos favorable superior a la ley Mayoria estatutaria reforzada (art. 200 LSC), LA JUNTA GENERAL ARTICULO 159 Y SS LSC convocatoria Por una una minoria, es decir, un socio o varios socios siempre que representen el 5% del capital social. (art. 168 LSC), LA JUNTA GENERAL ARTICULO 159 Y SS LSC Derecho de Informacion A informacion sobre la orden del dia (art. 196 y 197 LSC). A recibir la documen- tacion contable (art. 272 LSC)., Junta extraordinaria Caracteristicas Todo lo no previsto por el art. 164 se considera junta extraordinaria. (art. 165 LSC), LA JUNTA GENERAL ARTICULO 159 Y SS LSC Tipos Junta extraordinaria, LA JUNTA GENERAL ARTICULO 159 Y SS LSC Derecho de asistencia S. Anonimas: podria exigir un numero determinado de acciones (art 179 LSC), Mayoria ordinaria 1/3 de los votos (art. 198 LSC) Por excepcion Mayoria legal reforzada a) mas de la mitad de los votos, por aumento o reduccion capital. b) autorizacion a los administradores, requiere 2/3 de los votos (art.199 LSC), Es la reunion de los socios para tratar asuntos proios de la junta Competencia de la junta La competencia de la junta se encuentra detallada en el articulo 160 de LSC, se enumeran 9 competencias. una de esta es la aprobacion de las cuentas anuales, la aplicacion del resultado y aprobacion de la gestion social., LA JUNTA GENERAL ARTICULO 159 Y SS LSC Derecho de asistencia S.Limitadas: todos los socios (art. 179), LA JUNTA GENERAL ARTICULO 159 Y SS LSC convocatoria Via judicial si los administradores no la convocaran o no hicieran caso a la minoria (art. 169 LSC)