WARNING:
JavaScript is turned OFF. None of the links on this concept map will
work until it is reactivated.
If you need help turning JavaScript On, click here.
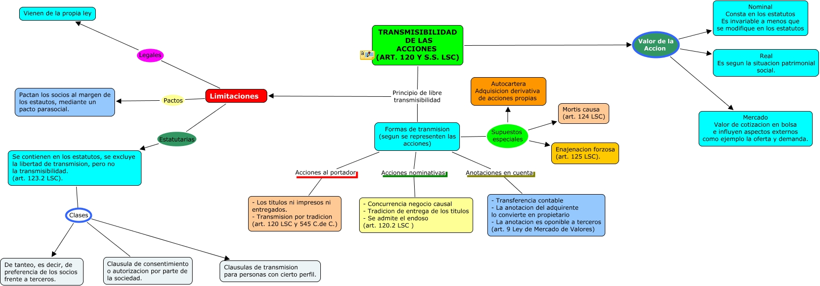
Este Cmap, tiene información relacionada con: NOUS HORITZONS, Limitaciones Legales Vienen de la propia ley, Formas de tranmision (segun se representen las acciones) Supuestos especiales Mortis causa (art. 124 LSC), Se contienen en los estatutos, se excluye la libertad de transmision, pero no la transmisibilidad. (art. 123.2 LSC). Clases De tanteo, es decir, de preferencia de los socios frente a terceros., Formas de tranmision (segun se representen las acciones) Supuestos especiales Enajenacion forzosa (art. 125 LSC)., Limitaciones Estatutarias Se contienen en los estatutos, se excluye la libertad de transmision, pero no la transmisibilidad. (art. 123.2 LSC)., Limitaciones Pactos Pactan los socios al margen de los estautos, mediante un pacto parasocial., Formas de tranmision (segun se representen las acciones) Supuestos especiales Autocartera Adquisicion derivativa de acciones propias, Se contienen en los estatutos, se excluye la libertad de transmision, pero no la transmisibilidad. (art. 123.2 LSC). Clases Clausulas de transmision para personas con cierto perfil., TRANSMISIBILIDAD DE LAS ACCIONES (ART. 120 Y S.S. LSC) Principio de libre transmisibilidad Formas de tranmision (segun se representen las acciones), Formas de tranmision (segun se representen las acciones) Anotaciones en cuenta - Transferencia contable - La anotacion del adquirente lo convierte en propietario - La anotacion es oponible a terceros (art. 9 Ley de Mercado de Valores), Formas de tranmision (segun se representen las acciones) Acciones al portador - Los titulos ni impresos ni entregados. - Transmision por tradicion (art. 120 LSC y 545 C.de C.), TRANSMISIBILIDAD DE LAS ACCIONES (ART. 120 Y S.S. LSC) Principio de libre transmisibilidad Limitaciones, TRANSMISIBILIDAD DE LAS ACCIONES (ART. 120 Y S.S. LSC) Valor de la Accion Nominal Consta en los estatutos Es invariable a menos que se modifique en los estatutos, Se contienen en los estatutos, se excluye la libertad de transmision, pero no la transmisibilidad. (art. 123.2 LSC). Clases Clausula de consentimiento o autorizacion por parte de la sociedad., TRANSMISIBILIDAD DE LAS ACCIONES (ART. 120 Y S.S. LSC) Valor de la Accion Mercado Valor de cotizacion en bolsa e influyen aspectos externos como ejemplo la oferta y demanda., TRANSMISIBILIDAD DE LAS ACCIONES (ART. 120 Y S.S. LSC) Valor de la Accion Real Es segun la situacion patrimonial social., Formas de tranmision (segun se representen las acciones) Acciones nominativas - Concurrencia negocio causal - Tradicion de entrega de los titulos - Se admite el endoso (art. 120.2 LSC )