WARNING:
JavaScript is turned OFF. None of the links on this concept map will
work until it is reactivated.
If you need help turning JavaScript On, click here.
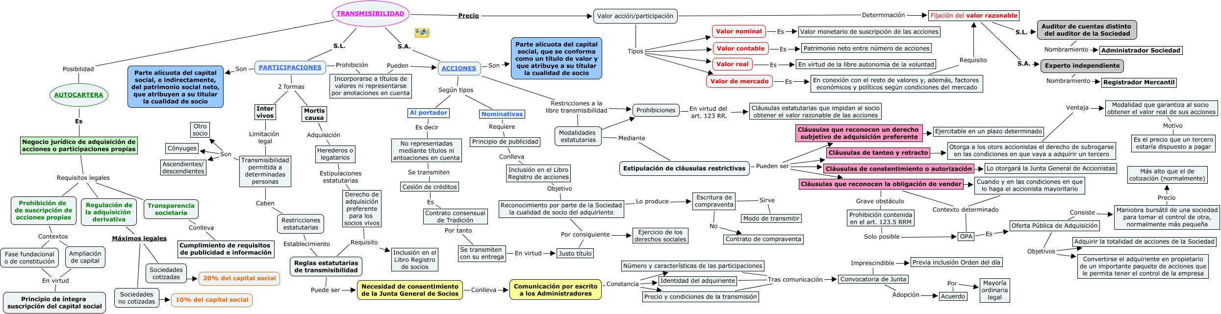
Este Cmap, tiene información relacionada con: Escenario 7, Restricciones estatutarias Establecimiento Reglas estatutarias de transmisibilidad, Modalidades estatutarias Mediante Estipulación de cláusulas restrictivas, Transmisibilidad permitida a determinadas personas Son Cónyuges, Número y características de las participaciones Tras comunicación Convocatoria de Junta, Cesión de créditos Es Contrato consensual de Tradición, Valor acción/participación Tipos Valor nominal, Justo título Por consiguiente Ejercicio de los derechos sociales, OPA Es Oferta Pública de Adquisición, Sociedades no cotizadas ???? 10% del capital social, En conexión con el resto de valores y, además, factores económicos y políticos según condiciones del mercado Requisito Fijación del valor razonable, Fijación del valor razonable S.L. Auditor de cuentas distinto del auditor de la Sociedad, Valor acción/participación Determinación Fijación del valor razonable, Transparencia societaria Conlleva Cumplimiento de requisitos de publicidad e información, Nominativas Requiere Principio de publicidad, TRANSMISIBILIDAD S.L. PARTICIPACIONES, Estipulación de cláusulas restrictivas Pueden ser Cláusulas de tanteo y retracto, Cláusulas de constentimiento o autorización ???? Lo otorgará la Junta General de Accionistas, Inclusión en el Libro Registro de acciones Objetivo Reconocimiento por parte de la Sociedad la cualidad de socio del adquiriente, Comunicación por escrito a los Administradores Constancia Número y características de las participaciones, Ampliación de capital En virtud Principio de íntegra suscripción del capital social