WARNING:
JavaScript is turned OFF. None of the links on this concept map will
work until it is reactivated.
If you need help turning JavaScript On, click here.
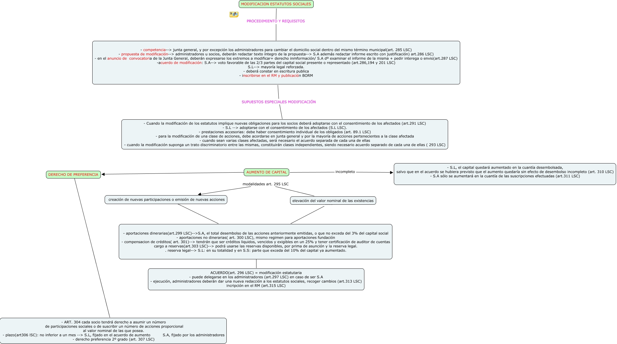
Este Cmap, tiene información relacionada con: escenario nº8, elevación del valor nominal de las existencias modalidades art. 295 LSC creación de nuevas participaciones o emisión de nuevas acciones, DERECHO DE PREFERENCIA ???? - ART. 304 cada socio tendrá derecho a asumir un número de participaciones sociales o de suscribir un número de acciones proporcional al valor nominal de las que posea. - plazo(art306 lSC): no inferior a un mes --> S.L, fijado en el acuerdo de aumento S.A, fijado por los administradores - derecho preferencia 2º grado (art. 307 LSC), - competencia--> junta general, y por excepción los administradores para cambiar el domicilio social dentro del mismo término municipal(art. 285 LSC) - propuesta de modificación--> administradores u socios, deberán redactar texto íntegro de la propuesta--> S.A además redactar informe escrito con justificación) art.286 LSC) - en el anuncio de convocatoria de la Junta General, deberán expresarse los extremos a modificar+ derecho inmformación/ S.A dº examinar el informe de la misma + pedir interega o envio(art.287 LSC) -acuerdo de modificación: S.A--> voto favorable de las 2/3 partes del capital social presente o representado (art.286,194 y 201 LSC) S.L--> mayoría legal reforzada. - deberá constar en escritura publica - inscribirse en el RM y publicación BORM SUPUESTOS ESPECIALES MODIFICACIÓN - Cuando la modificación de los estatutos implique nuevas obligaciones para los socios deberá adoptarse con el consentimiento de los afectados (art.291 LSC) - S.L --> adoptarse con el consentimiento de los afectados (S.L LSC). - prestaciones accesorias: debe haber consentimiento individual de los obligados (art. 89.1 LSC) - para la modificación de una clase de acciones, debe acordarse en junta general y por la mayoría de acciones pertenecientes a la clase afectada - cuando sean varias clases afectadas, será necesario el acuerdo separada de cada una de ellas - cuando la modificación suponga un trato discriminatorio entre las mismas, constituirán clases independientes, siendo necesario acuerdo separado de cada una de ellas ( 293 LSC), creación de nuevas participaciones o emisión de nuevas acciones ???? - aportaciones dinerarias(art.299 LSC)-->S.A, el total desembolso de las acciones anteriormente emitidas, o que no exceda del 3% del capital social - aportaciones no dinerarias( art. 300 LSC), mismo regimen para aportaciones fundación - compensacion de créditos( art. 301)--> tendrán que ser créditos liquidos, vencidos y exigibles en un 25% y tener certificación de auditor de cuentas cargo a reservas(art.303 LSC)--> podrá usarse las reservas disponibles, por prima de asunción y la reserva legal. . reserva legal--> S.L: en su totalidad y en S.S: parte que exceda del 10% del capital ya aumentado., AUMENTO DE CAPITAL ???? DERECHO DE PREFERENCIA, - aportaciones dinerarias(art.299 LSC)-->S.A, el total desembolso de las acciones anteriormente emitidas, o que no exceda del 3% del capital social - aportaciones no dinerarias( art. 300 LSC), mismo regimen para aportaciones fundación - compensacion de créditos( art. 301)--> tendrán que ser créditos liquidos, vencidos y exigibles en un 25% y tener certificación de auditor de cuentas cargo a reservas(art.303 LSC)--> podrá usarse las reservas disponibles, por prima de asunción y la reserva legal. . reserva legal--> S.L: en su totalidad y en S.S: parte que exceda del 10% del capital ya aumentado. ???? ACUERDO(art. 296 LSC) = modificación estatutaria - puede delegarse en los administradores (art.297 LSC) en caso de ser S.A - ejecución, administradores deberán dar una nueva redacción a los estatutos sociales, recoger cambios (art.313 LSC) incripción en el RM (art.315 LSC), AUMENTO DE CAPITAL incompleto - S.L, el capital quedará aumentado en la cuantía desembolsada, salvo que en el acuerdo se hubiera previsto que el aumento quedaría sin efecto de desembolso incompleto (art. 310 LSC) - S.A sólo se aumentará en la cuantía de las suscripciones efectuadas (art.311 LSC), MODIFICACION ESTATUTOS SOCIALES PROCEDIMIENTO Y REQUISITOS - competencia--> junta general, y por excepción los administradores para cambiar el domicilio social dentro del mismo término municipal(art. 285 LSC) - propuesta de modificación--> administradores u socios, deberán redactar texto íntegro de la propuesta--> S.A además redactar informe escrito con justificación) art.286 LSC) - en el anuncio de convocatoria de la Junta General, deberán expresarse los extremos a modificar+ derecho inmformación/ S.A dº examinar el informe de la misma + pedir interega o envio(art.287 LSC) -acuerdo de modificación: S.A--> voto favorable de las 2/3 partes del capital social presente o representado (art.286,194 y 201 LSC) S.L--> mayoría legal reforzada. - deberá constar en escritura publica - inscribirse en el RM y publicación BORM, elevación del valor nominal de las existencias ???? - aportaciones dinerarias(art.299 LSC)-->S.A, el total desembolso de las acciones anteriormente emitidas, o que no exceda del 3% del capital social - aportaciones no dinerarias( art. 300 LSC), mismo regimen para aportaciones fundación - compensacion de créditos( art. 301)--> tendrán que ser créditos liquidos, vencidos y exigibles en un 25% y tener certificación de auditor de cuentas cargo a reservas(art.303 LSC)--> podrá usarse las reservas disponibles, por prima de asunción y la reserva legal. . reserva legal--> S.L: en su totalidad y en S.S: parte que exceda del 10% del capital ya aumentado.