WARNING:
JavaScript is turned OFF. None of the links on this concept map will
work until it is reactivated.
If you need help turning JavaScript On, click here.
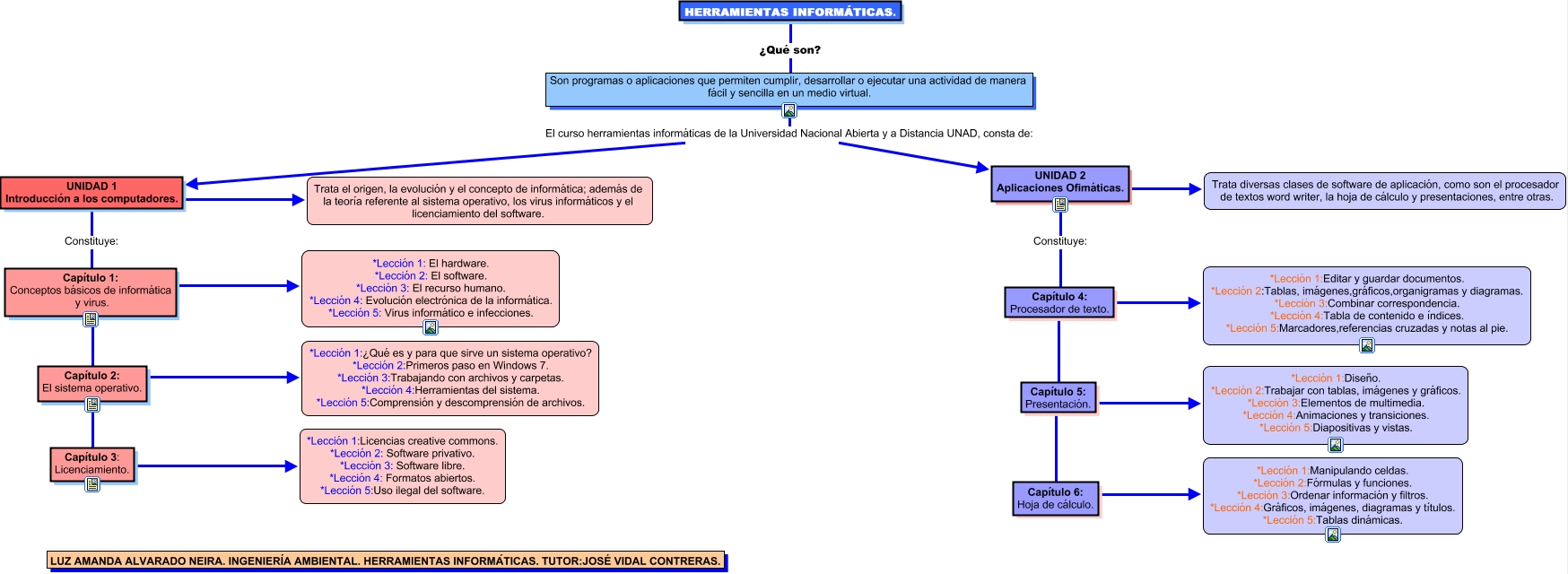
Este Cmap, tiene información relacionada con: Herramientas informáticas, HERRAMIENTAS INFORMÁTICAS. ¿Qué son? Son programas o aplicaciones que permiten cumplir, desarrollar o ejecutar una actividad de manera fácil y sencilla en un medio virtual., Capítulo 1: Conceptos básicos de informática y virus. ???? *Lección 1: El hardware. *Lección 2: El software. *Lección 3: El recurso humano. *Lección 4: Evolución electrónica de la informática. *Lección 5: Virus informático e infecciones., Capítulo 3: Licenciamiento. ???? *Lección 1:Licencias creative commons. *Lección 2: Software privativo. *Lección 3: Software libre. *Lección 4: Formatos abiertos. *Lección 5:Uso ilegal del software., Son programas o aplicaciones que permiten cumplir, desarrollar o ejecutar una actividad de manera fácil y sencilla en un medio virtual. El curso herramientas informáticas de la Universidad Nacional Abierta y a Distancia UNAD, consta de: UNIDAD 2 Aplicaciones Ofimáticas., Capítulo 5: Presentación. ???? Capítulo 6: Hoja de cálculo., Capítulo 4: Procesador de texto. ???? *Lección 1:Editar y guardar documentos. *Lección 2:Tablas, imágenes,gráficos,organigramas y diagramas. *Lección 3:Combinar correspondencia. *Lección 4:Tabla de contenido e índices. *Lección 5:Marcadores,referencias cruzadas y notas al pie., Capítulo 5: Presentación. ???? *Lección 1:Diseño. *Lección 2:Trabajar con tablas, imágenes y gráficos. *Lección 3:Elementos de multimedia. *Lección 4:Animaciones y transiciones. *Lección 5:Diapositivas y vistas., Son programas o aplicaciones que permiten cumplir, desarrollar o ejecutar una actividad de manera fácil y sencilla en un medio virtual. El curso herramientas informáticas de la Universidad Nacional Abierta y a Distancia UNAD, consta de: UNIDAD 1 Introducción a los computadores., Capítulo 6: Hoja de cálculo. ???? *Lección 1:Manipulando celdas. *Lección 2:Fórmulas y funciones. *Lección 3:Ordenar información y filtros. *Lección 4:Gráficos, imágenes, diagramas y títulos. *Lección 5:Tablas dinámicas., UNIDAD 2 Aplicaciones Ofimáticas. Constituye: ????, UNIDAD 2 Aplicaciones Ofimáticas. ???? Trata diversas clases de software de aplicación, como son el procesador de textos word writer, la hoja de cálculo y presentaciones, entre otras., Capítulo 4: Procesador de texto. ???? Capítulo 5: Presentación., Capítulo 1: Conceptos básicos de informática y virus. ???? Capítulo 2: El sistema operativo., UNIDAD 1 Introducción a los computadores. ???? Trata el origen, la evolución y el concepto de informática; además de la teoría referente al sistema operativo, los virus informáticos y el licenciamiento del software., UNIDAD 1 Introducción a los computadores. Constituye: Capítulo 1: Conceptos básicos de informática y virus., Capítulo 2: El sistema operativo. ???? *Lección 1:¿Qué es y para que sirve un sistema operativo? *Lección 2:Primeros paso en Windows 7. *Lección 3:Trabajando con archivos y carpetas. *Lección 4:Herramientas del sistema. *Lección 5:Comprensión y descomprensión de archivos., Capítulo 2: El sistema operativo. ???? Capítulo 3: Licenciamiento.