WARNING:
JavaScript is turned OFF. None of the links on this concept map will
work until it is reactivated.
If you need help turning JavaScript On, click here.
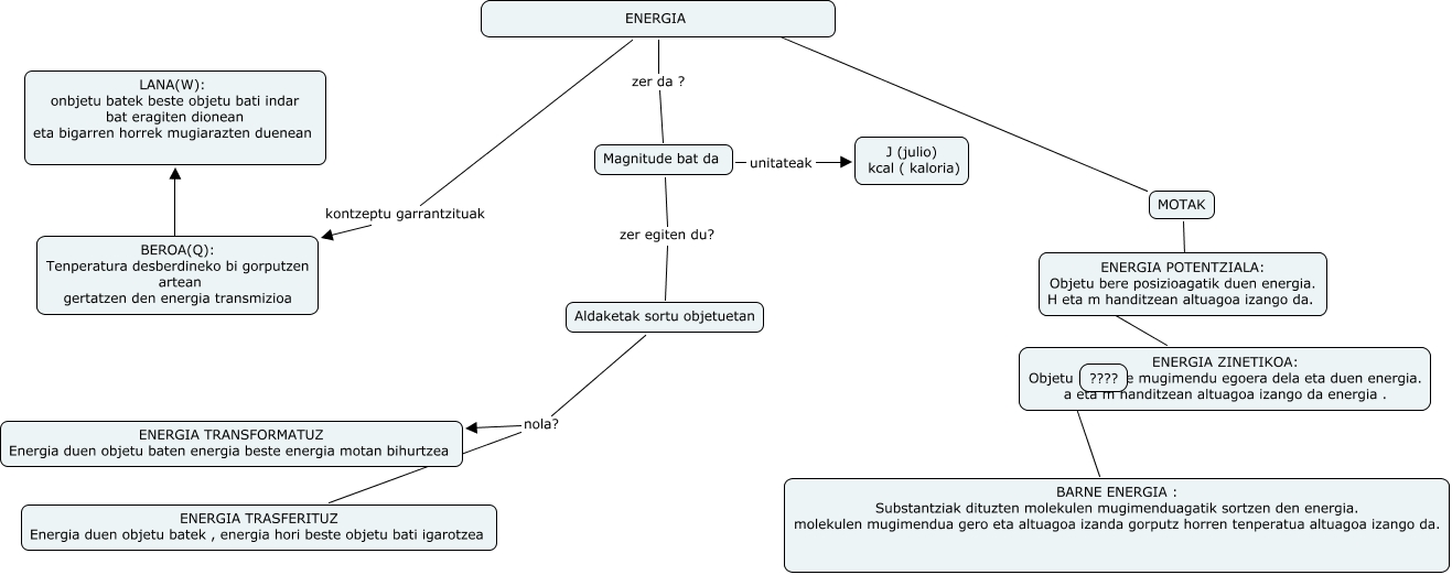
Este Cmap, tiene información relacionada con: Sin Título 1, MOTAK ???? ENERGIA POTENTZIALA: Objetu bere posizioagatik duen energia. H eta m handitzean altuagoa izango da., Magnitude bat da unitateak J (julio) kcal ( kaloria), Aldaketak sortu objetuetan nola? ENERGIA TRASFERITUZ Energia duen objetu batek , energia hori beste objetu bati igarotzea, ENERGIA e MOTAK, Magnitude bat da zer egiten du? Aldaketak sortu objetuetan, ENERGIA POTENTZIALA: Objetu bere posizioagatik duen energia. H eta m handitzean altuagoa izango da. ???? ENERGIA ZINETIKOA: Objetu bat bere mugimendu egoera dela eta duen energia. a eta m handitzean altuagoa izango da energia ., ENERGIA ZINETIKOA: Objetu bat bere mugimendu egoera dela eta duen energia. a eta m handitzean altuagoa izango da energia . ???? BARNE ENERGIA : Substantziak dituzten molekulen mugimenduagatik sortzen den energia. molekulen mugimendua gero eta altuagoa izanda gorputz horren tenperatua altuagoa izango da., ENERGIA kontzeptu garrantzituak BEROA(Q): Tenperatura desberdineko bi gorputzen artean gertatzen den energia transmizioa, BEROA(Q): Tenperatura desberdineko bi gorputzen artean gertatzen den energia transmizioa ???? LANA(W): onbjetu batek beste objetu bati indar bat eragiten dionean eta bigarren horrek mugiarazten duenean, ENERGIA zer da ? Magnitude bat da, Aldaketak sortu objetuetan nola? ENERGIA TRANSFORMATUZ Energia duen objetu baten energia beste energia motan bihurtzea