WARNING:
JavaScript is turned OFF. None of the links on this concept map will
work until it is reactivated.
If you need help turning JavaScript On, click here.
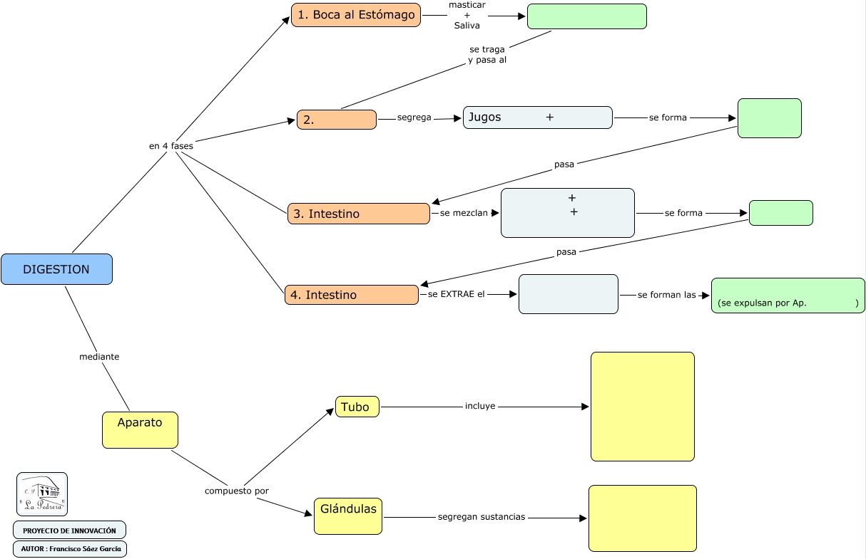
Este Cmap, tiene información relacionada con: DIGESTIÓN MUDO, pasa 3. Intestino, 2. segrega Jugos +, + + se forma, se traga y pasa al 2., Aparato compuesto por Tubo, DIGESTION en 4 fases 3. Intestino, DIGESTION en 4 fases 4. Intestino, DIGESTION en 4 fases 1. Boca al Estómago, 3. Intestino se mezclan + +, se forman las (se expulsan por Ap. ), pasa 4. Intestino, 1. Boca al Estómago masticar + Saliva, Jugos + se forma, DIGESTION en 4 fases 2., DIGESTION mediante Aparato, Aparato compuesto por Glándulas, 4. Intestino se EXTRAE el, Glándulas segregan sustancias, Tubo incluye