WARNING:
JavaScript is turned OFF. None of the links on this concept map will
work until it is reactivated.
If you need help turning JavaScript On, click here.
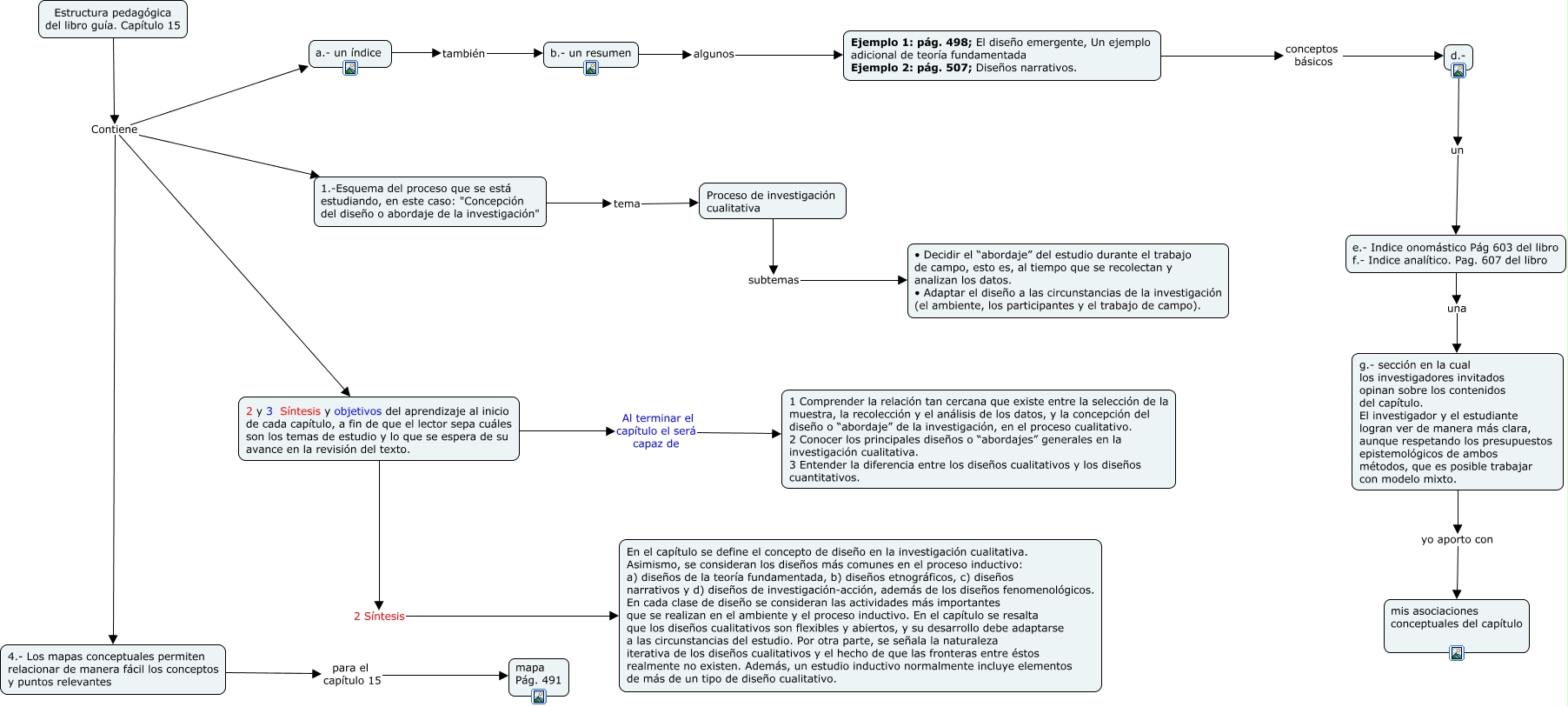
Este Cmap, tiene información relacionada con: CAPITULO 15, Proceso de investigación cualitativa subtemas • Decidir el “abordaje” del estudio durante el trabajo de campo, esto es, al tiempo que se recolectan y analizan los datos. • Adaptar el diseño a las circunstancias de la investigación (el ambiente, los participantes y el trabajo de campo)., Ejemplo 1: pág. 498; El diseño emergente, Un ejemplo adicional de teoría fundamentada Ejemplo 2: pág. 507; Diseños narrativos. conceptos básicos d.-, 2 y 3 Síntesis y objetivos del aprendizaje al inicio de cada capítulo, a fin de que el lector sepa cuáles son los temas de estudio y lo que se espera de su avance en la revisión del texto. Al terminar el capítulo el será capaz de 1 Comprender la relación tan cercana que existe entre la selección de la muestra, la recolección y el análisis de los datos, y la concepción del diseño o “abordaje” de la investigación, en el proceso cualitativo. 2 Conocer los principales diseños o “abordajes” generales en la investigación cualitativa. 3 Entender la diferencia entre los diseños cualitativos y los diseños cuantitativos., b.- un resumen algunos Ejemplo 1: pág. 498; El diseño emergente, Un ejemplo adicional de teoría fundamentada Ejemplo 2: pág. 507; Diseños narrativos., Estructura pedagógica del libro guía. Capítulo 15 Contiene 4.- Los mapas conceptuales permiten relacionar de manera fácil los conceptos y puntos relevantes, Estructura pedagógica del libro guía. Capítulo 15 Contiene 1.-Esquema del proceso que se está estudiando, en este caso: "Concepción del diseño o abordaje de la investigación", a.- un índice también b.- un resumen, Estructura pedagógica del libro guía. Capítulo 15 Contiene 2 y 3 Síntesis y objetivos del aprendizaje al inicio de cada capítulo, a fin de que el lector sepa cuáles son los temas de estudio y lo que se espera de su avance en la revisión del texto., 1.-Esquema del proceso que se está estudiando, en este caso: "Concepción del diseño o abordaje de la investigación" tema Proceso de investigación cualitativa, g.- sección en la cual los investigadores invitados opinan sobre los contenidos del capítulo. El investigador y el estudiante logran ver de manera más clara, aunque respetando los presupuestos epistemológicos de ambos métodos, que es posible trabajar con modelo mixto. yo aporto con mis asociaciones conceptuales del capítulo, d.- un e.- Indice onomástico Pág 603 del libro f.- Indice analítico. Pag. 607 del libro, 4.- Los mapas conceptuales permiten relacionar de manera fácil los conceptos y puntos relevantes para el capítulo 15 mapa Pág. 491, Estructura pedagógica del libro guía. Capítulo 15 Contiene a.- un índice, 2 y 3 Síntesis y objetivos del aprendizaje al inicio de cada capítulo, a fin de que el lector sepa cuáles son los temas de estudio y lo que se espera de su avance en la revisión del texto. 2 Síntesis En el capítulo se define el concepto de diseño en la investigación cualitativa. Asimismo, se consideran los diseños más comunes en el proceso inductivo: a) diseños de la teoría fundamentada, b) diseños etnográficos, c) diseños narrativos y d) diseños de investigación-acción, además de los diseños fenomenológicos. En cada clase de diseño se consideran las actividades más importantes que se realizan en el ambiente y el proceso inductivo. En el capítulo se resalta que los diseños cualitativos son flexibles y abiertos, y su desarrollo debe adaptarse a las circunstancias del estudio. Por otra parte, se señala la naturaleza iterativa de los diseños cualitativos y el hecho de que las fronteras entre éstos realmente no existen. Además, un estudio inductivo normalmente incluye elementos de más de un tipo de diseño cualitativo., e.- Indice onomástico Pág 603 del libro f.- Indice analítico. Pag. 607 del libro una g.- sección en la cual los investigadores invitados opinan sobre los contenidos del capítulo. El investigador y el estudiante logran ver de manera más clara, aunque respetando los presupuestos epistemológicos de ambos métodos, que es posible trabajar con modelo mixto.