WARNING:
JavaScript is turned OFF. None of the links on this concept map will
work until it is reactivated.
If you need help turning JavaScript On, click here.
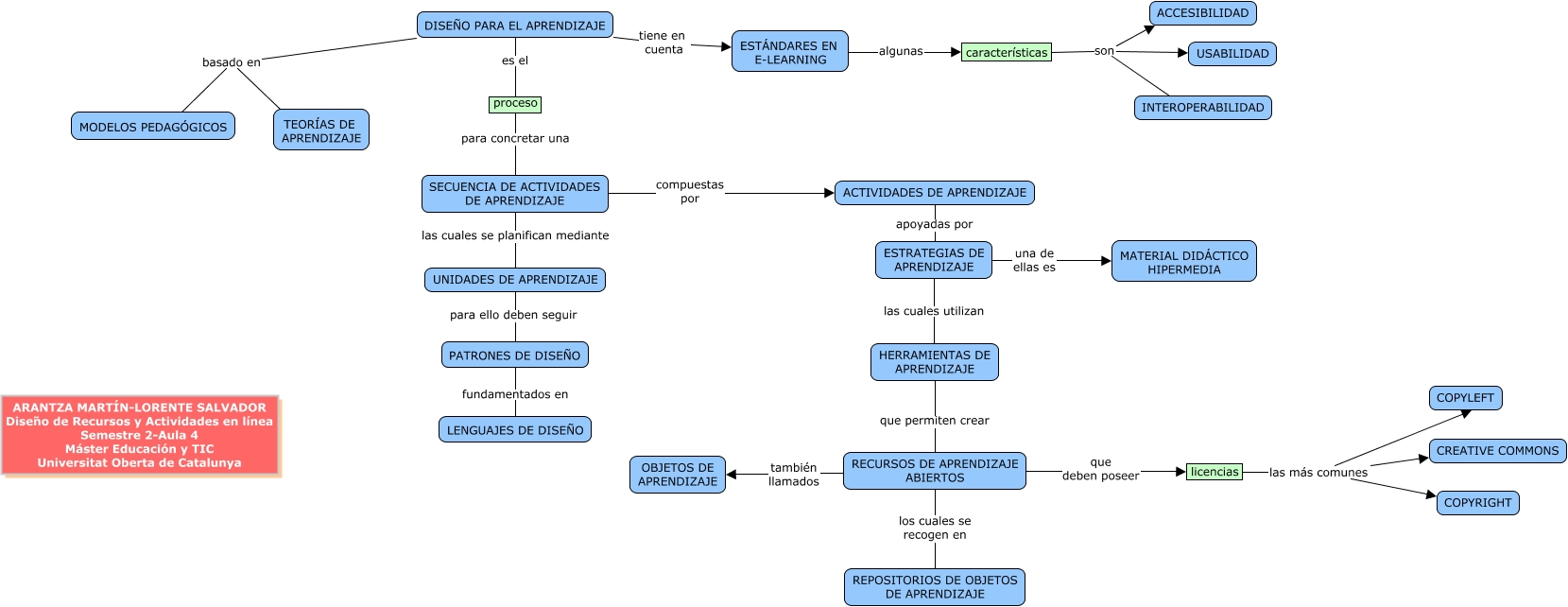
Este Cmap, tiene información relacionada con: MAPA CONCEPTUAL DISEÑO PARA EL APRENDIZAJE, DISEÑO PARA EL APRENDIZAJE basado en TEORÍAS DE APRENDIZAJE, ESTRATEGIAS DE APRENDIZAJE una de ellas es MATERIAL DIDÁCTICO HIPERMEDIA, licencias las más comunes COPYLEFT, SECUENCIA DE ACTIVIDADES DE APRENDIZAJE compuestas por ACTIVIDADES DE APRENDIZAJE, licencias las más comunes COPYRIGHT, características son ACCESIBILIDAD, ESTRATEGIAS DE APRENDIZAJE las cuales utilizan HERRAMIENTAS DE APRENDIZAJE, RECURSOS DE APRENDIZAJE ABIERTOS que deben poseer licencias, DISEÑO PARA EL APRENDIZAJE es el proceso, RECURSOS DE APRENDIZAJE ABIERTOS los cuales se recogen en REPOSITORIOS DE OBJETOS DE APRENDIZAJE, DISEÑO PARA EL APRENDIZAJE basado en MODELOS PEDAGÓGICOS, UNIDADES DE APRENDIZAJE para ello deben seguir PATRONES DE DISEÑO, proceso para concretar una SECUENCIA DE ACTIVIDADES DE APRENDIZAJE, características son INTEROPERABILIDAD, licencias las más comunes CREATIVE COMMONS, DISEÑO PARA EL APRENDIZAJE tiene en cuenta ESTÁNDARES EN E-LEARNING, HERRAMIENTAS DE APRENDIZAJE que permiten crear RECURSOS DE APRENDIZAJE ABIERTOS, ACTIVIDADES DE APRENDIZAJE apoyadas por ESTRATEGIAS DE APRENDIZAJE, PATRONES DE DISEÑO fundamentados en LENGUAJES DE DISEÑO, ESTÁNDARES EN E-LEARNING algunas características