WARNING:
JavaScript is turned OFF. None of the links on this concept map will
work until it is reactivated.
If you need help turning JavaScript On, click here.
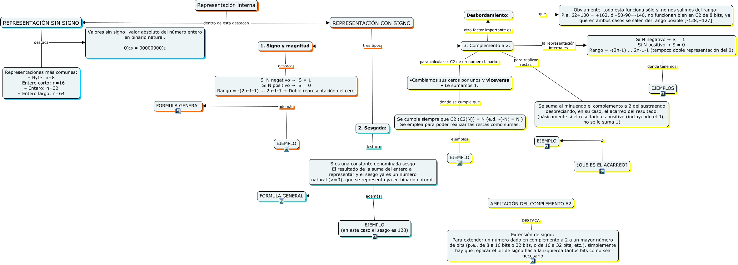
Este Cmap, tiene información relacionada con: representación interna, S es una constante denominada sesgo El resultado de la suma del entero a representar y el sesgo ya es un número natural (>=0), que se representa ya en binario natural. además FORMULA GENERAL, REPRESENTACIÓN CON SIGNO tres tipos 3. Complemento a 2:, AMPLIACIÓN DEL COMPLEMENTO A2 DESTACA Extensión de signo: Para extender un número dado en complemento a 2 a un mayor número de bits (p.e., de 8 a 16 bits o 32 bits, o de 16 a 32 bits, etc.), simplemente hay que replicar el bit de signo hacia la izquierda tantos bits como sea necesario, 1. Signo y magnitud destaca Si N negativo → S = 1 Si N positivo → S = 0 Rango = -(2n-1-1) ... 2n-1-1 → Doble representación del cero, 2. Sesgada: destaca S es una constante denominada sesgo El resultado de la suma del entero a representar y el sesgo ya es un número natural (>=0), que se representa ya en binario natural., 3. Complemento a 2: para calcular el C2 de un número binario: •Cambiamos sus ceros por unos y viceversa • Le sumamos 1., REPRESENTACIÓN SIN SIGNO destaca Representaciones más comunes: – Byte: n=8 – Entero corto: n=16 – Entero: n=32 – Entero largo: n=64, Desbordamiento: que Obviamente, todo esto funciona sólo si no nos salimos del rango: P.e. 62+100 = +162, ó –50-90=-140, no funcionan bien en C2 de 8 bits, ya que en ambos casos se salen del rango posible [-128,+127], Se suma al minuendo el complemento a 2 del sustraendo despreciando, en su caso, el acarreo del resultado. (básicamente si el resultado es positivo (incluyendo el 0), no se le suma 1) 2 ¿QUE ES EL ACARREO?, Se cumple siempre que C2 (C2(N)) = N (e.d. -(-N) = N ) Se emplea para poder realizar las restas como sumas. ejemplos EJEMPLO, 3. Complemento a 2: para realizar restas Se suma al minuendo el complemento a 2 del sustraendo despreciando, en su caso, el acarreo del resultado. (básicamente si el resultado es positivo (incluyendo el 0), no se le suma 1), REPRESENTACIÓN SIN SIGNO destaca Valores sin signo: valor absoluto del número entero en binario natural. 0)10 = 00000000)2, Se suma al minuendo el complemento a 2 del sustraendo despreciando, en su caso, el acarreo del resultado. (básicamente si el resultado es positivo (incluyendo el 0), no se le suma 1) 2 EJEMPLO, •Cambiamos sus ceros por unos y viceversa • Le sumamos 1. donde se cumple que Se cumple siempre que C2 (C2(N)) = N (e.d. -(-N) = N ) Se emplea para poder realizar las restas como sumas., Representación interna dentro de esta destacan REPRESENTACIÓN CON SIGNO, Representación interna dentro de esta destacan REPRESENTACIÓN SIN SIGNO, REPRESENTACIÓN CON SIGNO tres tipos 2. Sesgada:, S es una constante denominada sesgo El resultado de la suma del entero a representar y el sesgo ya es un número natural (>=0), que se representa ya en binario natural. además EJEMPLO (en este caso el sesgo es 128), 3. Complemento a 2: otro factor importante es Desbordamiento:, Si N negativo → S = 1 Si N positivo → S = 0 Rango = -(2n-1-1) ... 2n-1-1 → Doble representación del cero además FORMULA GENERAL