WARNING:
JavaScript is turned OFF. None of the links on this concept map will
work until it is reactivated.
If you need help turning JavaScript On, click here.
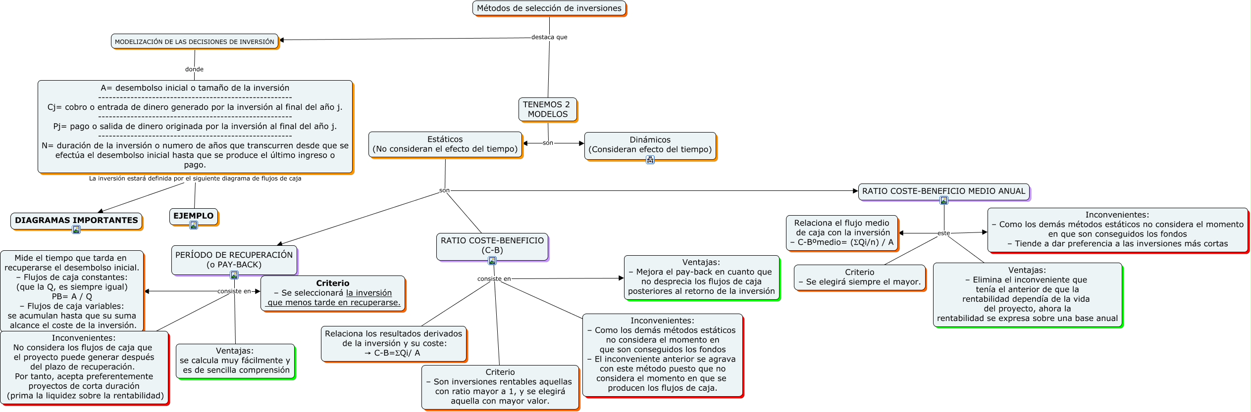
Este Cmap, tiene información relacionada con: metodos de seleccion de inversiones, PERÍODO DE RECUPERACIÓN (o PAY-BACK) consiste en Ventajas: se calcula muy fácilmente y es de sencilla comprensión, MODELIZACIÓN DE LAS DECISIONES DE INVERSIÓN donde A= desembolso inicial o tamaño de la inversión ------------------------------------------------------ Cj= cobro o entrada de dinero generado por la inversión al final del año j. ------------------------------------------------------ Pj= pago o salida de dinero originada por la inversión al final del año j. ------------------------------------------------------ N= duración de la inversión o numero de años que transcurren desde que se efectúa el desembolso inicial hasta que se produce el último ingreso o pago., A= desembolso inicial o tamaño de la inversión ------------------------------------------------------ Cj= cobro o entrada de dinero generado por la inversión al final del año j. ------------------------------------------------------ Pj= pago o salida de dinero originada por la inversión al final del año j. ------------------------------------------------------ N= duración de la inversión o numero de años que transcurren desde que se efectúa el desembolso inicial hasta que se produce el último ingreso o pago. La inversión estará definida por el siguiente diagrama de flujos de caja DIAGRAMAS IMPORTANTES, RATIO COSTE-BENEFICIO MEDIO ANUAL este Criterio – Se elegirá siempre el mayor., PERÍODO DE RECUPERACIÓN (o PAY-BACK) consiste en Inconvenientes: No considera los flujos de caja que el proyecto puede generar después del plazo de recuperación. Por tanto, acepta preferentemente proyectos de corta duración (prima la liquidez sobre la rentabilidad), Métodos de selección de inversiones destaca que MODELIZACIÓN DE LAS DECISIONES DE INVERSIÓN, TENEMOS 2 MODELOS son Dinámicos (Consideran efecto del tiempo), Estáticos (No consideran el efecto del tiempo) son RATIO COSTE-BENEFICIO MEDIO ANUAL, RATIO COSTE-BENEFICIO MEDIO ANUAL este Inconvenientes: – Como los demás métodos estáticos no considera el momento en que son conseguidos los fondos – Tiende a dar preferencia a las inversiones más cortas, Estáticos (No consideran el efecto del tiempo) son PERÍODO DE RECUPERACIÓN (o PAY-BACK), RATIO COSTE-BENEFICIO MEDIO ANUAL este Relaciona el flujo medio de caja con la inversión – C-Bºmedio= (ΣQi/n) / A, PERÍODO DE RECUPERACIÓN (o PAY-BACK) consiste en Mide el tiempo que tarda en recuperarse el desembolso inicial. – Flujos de caja constantes: (que la Q, es siempre igual) PB= A / Q – Flujos de caja variables: se acumulan hasta que su suma alcance el coste de la inversión., RATIO COSTE-BENEFICIO MEDIO ANUAL este Ventajas: – Elimina el inconveniente que tenía el anterior de que la rentabilidad dependía de la vida del proyecto, ahora la rentabilidad se expresa sobre una base anual, A= desembolso inicial o tamaño de la inversión ------------------------------------------------------ Cj= cobro o entrada de dinero generado por la inversión al final del año j. ------------------------------------------------------ Pj= pago o salida de dinero originada por la inversión al final del año j. ------------------------------------------------------ N= duración de la inversión o numero de años que transcurren desde que se efectúa el desembolso inicial hasta que se produce el último ingreso o pago. La inversión estará definida por el siguiente diagrama de flujos de caja EJEMPLO, PERÍODO DE RECUPERACIÓN (o PAY-BACK) consiste en Criterio – Se seleccionará la inversión que menos tarde en recuperarse., TENEMOS 2 MODELOS son Estáticos (No consideran el efecto del tiempo), RATIO COSTE-BENEFICIO (C-B) consiste en Ventajas: – Mejora el pay-back en cuanto que no desprecia los flujos de caja posteriores al retorno de la inversión, Métodos de selección de inversiones destaca que TENEMOS 2 MODELOS, RATIO COSTE-BENEFICIO (C-B) consiste en <math xmlns="http://www.w3.org/1998/Math/MathML"> <mrow> <mtext> Relaciona los resultados derivados
 de la inversión y su coste:
→ C-B=ΣQi/ A </mtext> </mrow> </math>, RATIO COSTE-BENEFICIO (C-B) consiste en Inconvenientes: – Como los demás métodos estáticos no considera el momento en que son conseguidos los fondos – El inconveniente anterior se agrava con este método puesto que no considera el momento en que se producen los flujos de caja.