WARNING:
JavaScript is turned OFF. None of the links on this concept map will
work until it is reactivated.
If you need help turning JavaScript On, click here.
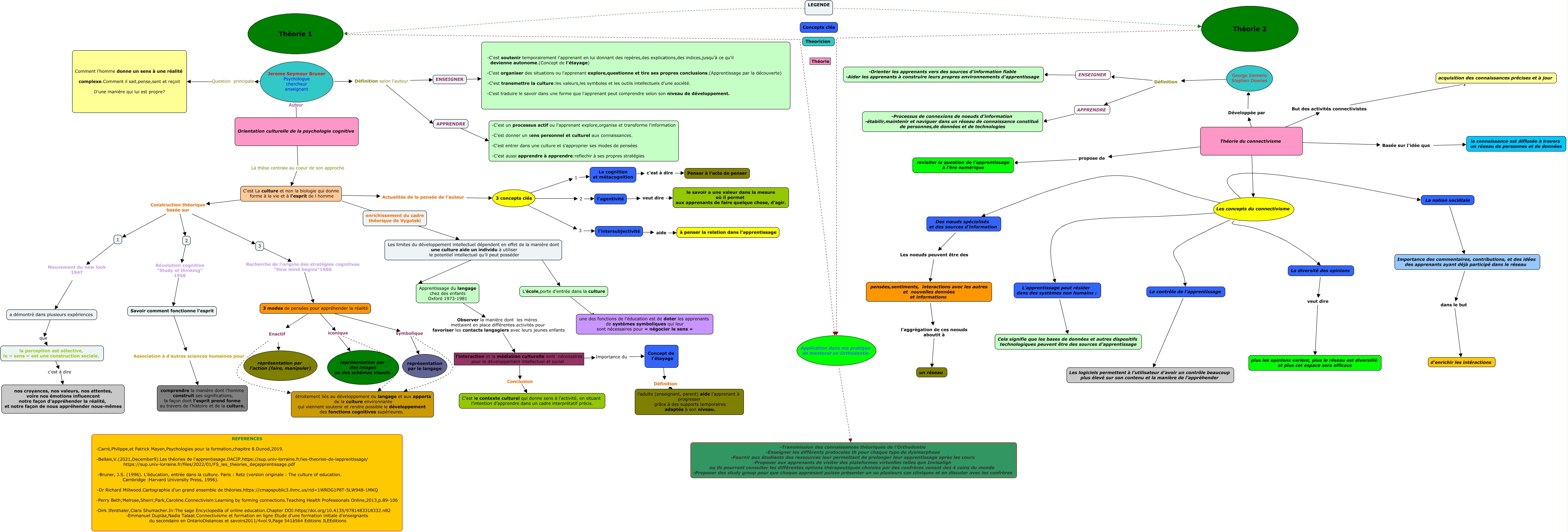
Cette carte de concepts créée avec IHMC CmapTools traite de: Yasmina ksikes_2025_theorie chapitre 8 et connectivisme, Orientation culturelle de la psychologie cognitive Auteur Jerome Seymour Bruner Psychologue chercheur enseignant, C'est La culture et non la biologie qui donne forme à la vie et à l'esprit de l homme Construction théorique basée sur 1, 3 Recherche de l'origine des stratégies cognitives "How mind begins"1966 3 modes de pensées pour appréhender la réalité, La diversité des opinions veut dire plus les opinions varient, plus le réseau est diversifié et plus cet espace sera efficace, l’interaction et la médiation culturelle sont nécessaires pour le développement intellectuel et social. Conclusion C’est le contexte culturel qui donne sens à l’activité, en situant l’intention d’apprendre dans un cadre interprétatif précis., George Siemens Stephen Downes Définition APPRENDRE, Savoir comment fonctionne l'esprit Association à d'autres sciences humaines pour comprendre la manière dont l’homme construit ses significations, la façon dont l’esprit prend forme au travers de l’histoire et de la culture., 3 concepts clés 3 l'intersubjectivité, pensées,sentiments, interactions avec les autres et nouvelles données et informations l'aggrégation de ces neouds aboutit à un réseau, La notion sociétale Importance des commentaires, contributions, et des idées des apprenants ayant déjà participé dans le réseau, C'est La culture et non la biologie qui donne forme à la vie et à l'esprit de l homme ???? Les limites du développement intellectuel dépendent en effet de la manière dont une culture aide un individu à utiliser le potentiel intellectuel qu’il peut posséder, Théorie du connectivisme Les concepts du connectivisme, l'intersubjectivité aide à penser la relation dans l’apprentissage, Jerome Seymour Bruner Psychologue chercheur enseignant Définition selon l'auteur ENSEIGNER, 3 concepts clés 2 l'agentivité, L’apprentissage peut résider dans des systèmes non humains : Cela signifie que les bases de données et autres dispositifs technologiques peuvent être des sources d’apprentissage, Application dans ma pratique de mentorat en Orthodontie -Transmission des connaissances théoriques de l'Orthodontie -Enseigner les différents protocoles pour chaque type de dysmorphose -Fournir aux étudiants des ressources leur permettant de prolonger leur apprentissage après les cours -Proposer aux apprenants de visiter des plateformes virtuelles telles que Invisalign ou ils pourront consulter les différentes options thérapeutiques choisies par des confrères venant des 4 coins du monde -Proposer des study group pour que chaque apprenant puisse présenter un ou plusieurs cas cliniques et en discuter avec les confrères, 3 modes de pensées pour appréhender la réalité iconique étroitement liés au développement du langage et aux apports de la culture environnante qui viennent soutenir et rendre possible le développement des fonctions cognitives supérieures., 3 modes de pensées pour appréhender la réalité iconique représentation par des images ou des schémas visuels., APPRENDRE -Processus de connexions de noeuds d'information -étabilir,maintenir et naviguer dans un réseau de connaissance constitué de personnes,de données et de technologies