WARNING:
JavaScript is turned OFF. None of the links on this concept map will
work until it is reactivated.
If you need help turning JavaScript On, click here.
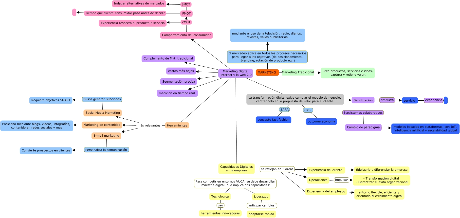
Este Cmap, tiene información relacionada con: cmaptools, Herramientas más relevantes Marketing de contenidos, FMOT Tiempo que cliente-consumidor pasa antes de decidir, MARKETING Marketing Digital internet y la web 2.0 La transformación digital exige cambiar el modelo de negocio, centrándolo en la propuesta de valor para el cliente., Operaciones impulsar - Transformación digital - Garantizar el éxito organizacional, Experiencia del empleado ???? entorno flexible, eficiente y orientado al crecimiento digital, Tecnológica uso herramientas innovadoras, Experiencia del cliente ???? fidelizarlo y diferenciar la empresa, Capacidades Digitales en la empresa Para competir en entornos VUCA, se debe desarrollar maestría digital, que implica dos capacidades: Liderazgo, Capacidades Digitales en la empresa se reflejan en 3 áreas Experiencia del cliente, E-mail marketing Personaliza la comunicación Convierte prospectos en clientes, La transformación digital exige cambiar el modelo de negocio, centrándolo en la propuesta de valor para el cliente. CKS outcome economy, MARKETING Marketing Digital internet y la web 2.0 Segmentación precisa, MARKETING Marketing Tradicional Crea productos, servicios e ideas, captura y retiene valor., Capacidades Digitales en la empresa se reflejan en 3 áreas Operaciones, Herramientas más relevantes E-mail marketing, La transformación digital exige cambiar el modelo de negocio, centrándolo en la propuesta de valor para el cliente. ZARA concepto fast fashion, MARKETING Marketing Digital internet y la web 2.0 Capacidades Digitales en la empresa, servicio experiencia, Liderazgo anticipar cambios adaptarse rápido, MARKETING Marketing Digital internet y la web 2.0 costos más bajos