Warning:
JavaScript is turned OFF. None of the links on this page will work until it is reactivated.
If you need help turning JavaScript On, click here.
The Concept Map you are trying to access has information related to:
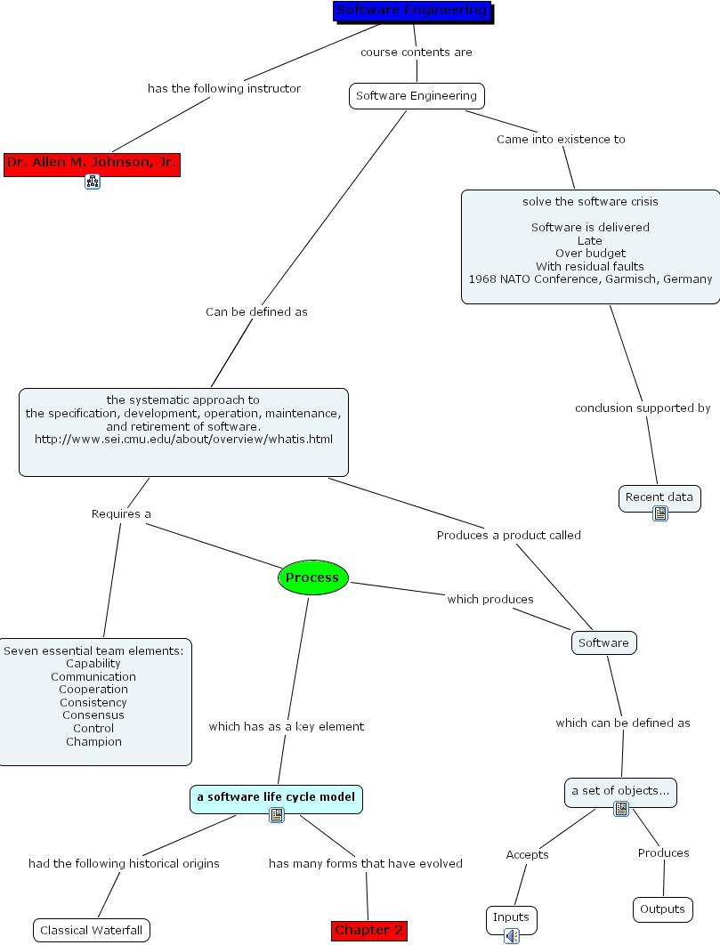
software engineering, chapter 2, software engineering, classical waterfall, seven essential team elements capability communication cooperation consistency consensus control champion , process, the systematic approach to the specification, development, operation, maintenance, and retirement of software. http www.sei.cmu.edu about overview whatis.html , a set of objects..., a software life cycle model, inputs, software, recent data, dr. allen m. johnson, jr., outputs, solve the software crisis software is delivered late over budget with residual faults 1968 nato conference, garmisch, germany , software engineering